点餐系统|完整操作手册

适用范围:商家端(电脑/手机浏览器) + 顾客点餐小程序
版本:2026-01-15

1. 系统概览

系统包含两类使用者:

  • 商家端(电脑/手机浏览器):店长/管理员/员工在浏览器中使用,负责菜品配置、订单处理、退款、会员储值管理、排班打卡、小票打印等。
  • 顾客点餐小程序:顾客用于点餐、支付、查看订单、申请退款、会员充值/余额支付、预约与支付定金/尾款等。
重要规则:顾客必须绑定手机号才能使用点餐/支付/会员等功能;余额支付与退卡存在互斥(退卡处理中禁止余额消费/充值)。

2. 商家端:登录与权限

2.1 进入后台

  1. 在浏览器打开后台地址(示例:http://127.0.0.1:8000/)。
  2. 输入账号密码登录。
SHOT-BO-LOGIN-01 后台登录页
图:后台登录页(SHOT-BO-LOGIN-01)

2.2 权限说明(你需要知道的)

  • 超级管理员:可配置员工、权限预设、全模块管理。
  • 员工/店铺管理员:只能看到与其权限相关的菜单;没有权限的接口会返回 403。
如果你在后台看到 Forbidden (403),通常不是系统坏了,而是当前账号没有该功能权限;需要用超级管理员到“员工管理”里给账号勾选权限。

3. 商家端:基础配置(分类/菜品/规格/标签)

这部分通常由店长/管理员在开业前配置完成,后续按需维护。

3.1 分类管理

  1. 左侧菜单进入 分类管理
  2. 点击 新增分类
  3. 填写分类名称、排序(如有)、是否启用。
  4. 保存后,在列表中检查是否显示正确。
SHOT-BO-CAT-01 分类管理列表
图:分类管理列表(SHOT-BO-CAT-01)
SHOT-BO-CAT-02 新增/编辑分类弹窗
图:新增/编辑分类弹窗(SHOT-BO-CAT-02)

3.2 菜品管理(含会员价/规格)

3.2.1 新增菜品

  1. 左侧菜单进入 菜品管理
  2. 点击 新增菜品
  3. 选择所属分类、填写菜品名称、价格、是否上架。
  4. 会员价:如需要会员专属价格,填写 会员价(若为空则会员与非会员同价)。
  5. 上传菜品图片(如有)。
  6. 保存。
SHOT-BO-DISH-01 菜品管理列表
图:菜品管理列表(SHOT-BO-DISH-01)
SHOT-BO-DISH-02 新增/编辑菜品弹窗
图:新增/编辑菜品弹窗(含会员价/规格入口)(SHOT-BO-DISH-02)

3.2.2 规格模板与默认规格

如果某菜品存在“大小份/辣度/加料”等可选项,需要先配置规格模板。

  1. 左侧菜单进入 规格模板
  2. 新增模板:填写模板名称。
  3. 在模板内新增 规格组(例如“辣度”),并添加选项(例如“微辣/中辣/特辣”)。
  4. 回到 菜品管理,给菜品绑定对应规格模板。
SHOT-BO-SPEC-01 规格模板列表
图:规格模板列表(SHOT-BO-SPEC-01)
SHOT-BO-SPEC-02 规格模板编辑
图:规格模板编辑(规格组+选项)(SHOT-BO-SPEC-02)

3.3 标签管理(可选)

  1. 进入 标签管理
  2. 新增标签(如“新品/招牌/必点”)。
  3. 在菜品中绑定标签,用于前端展示或筛选。

4. 商家端:订单与退款

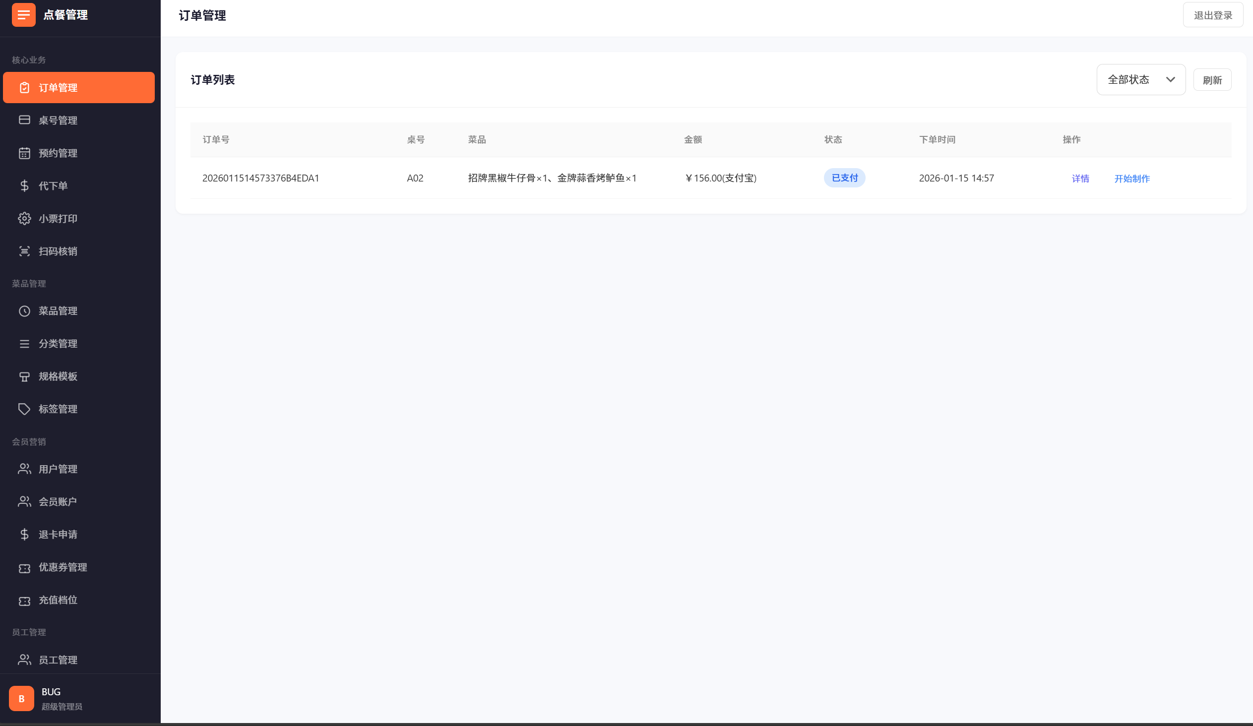
4.1 查看订单列表

  1. 进入 订单管理
  2. 按状态筛选(待支付/已支付/制作中/已完成/退款中/已退款)。
  3. 点击某笔订单查看明细。
SHOT-BO-ORDER-01 订单列表
图:订单列表(SHOT-BO-ORDER-01)

4.2 处理退款

  1. 当用户在小程序提交退款后,订单状态会变为 退款申请中
  2. 在订单列表找到该订单,点击 处理退款
  3. 选择:同意拒绝
  4. 同意后系统会自动退款:
    • 微信支付订单:走微信退款。
    • 余额支付订单:按会员流水回冲余额(赠送/本金)。
    • 若订单为预约尾款且使用过定金抵扣:系统会尝试联动退定金(按定金支付方式走微信退款或余额回冲)。
SHOT-BO-REFUND-01 退款处理弹窗
图:退款处理弹窗(SHOT-BO-REFUND-01)

5. 商家端:会员/储值/退卡

5.1 用户管理(查看手机号/会员状态)

  1. 进入 用户管理
  2. 查看用户列表:手机号、是否会员、到期时间(如有)。
SHOT-BO-USER-01 用户管理列表
图:用户管理列表(SHOT-BO-USER-01)

5.2 会员储值档位(充值规则)

  1. 进入 充值档位
  2. 新增档位:填写充值金额、赠送金额、赠送有效期(如有)、是否启用。
  3. 保存后,小程序会员中心会显示可选档位。
SHOT-BO-TIER-01 充值档位管理
图:充值档位管理(SHOT-BO-TIER-01)

5.3 会员账户(余额查询)

  1. 进入 会员账户
  2. 可按手机号查询查看:本金余额、赠送余额、赠送到期、可用余额、累计充值等。
SHOT-BO-ACCOUNT-01 会员账户列表
图:会员账户列表/查询(SHOT-BO-ACCOUNT-01)

5.4 退卡申请(原路退款)

  1. 用户在小程序发起退卡后,会生成一条 退卡申请
  2. 进入 退卡申请 查看列表。
  3. 点击 同意并退款:系统按“只退本金、不退赠送、追回已用赠送净额”的规则计算应退金额,并按充值单分笔发起微信退款,直到完成。
  4. 若退款失败,可在该列表中再次点击同意重试(系统具备幂等与进度记录)。
SHOT-BO-CANCEL-01 退卡申请列表
图:退卡申请列表(SHOT-BO-CANCEL-01)

6. 商家端:小票打印

6.1 启用打印(店铺设置)

  1. 进入 店铺设置 → 小票打印
  2. 填写打印平台的 AppID/AppSecret
  3. 开启“启用打印”。
  4. 按需开启:支付成功打印、预约核销打印、现金单打印等开关。
SHOT-BO-PRINT-SET-01 店铺设置-小票打印配置
图:店铺设置-小票打印配置(SHOT-BO-PRINT-SET-01)

6.2 添加打印机设备

  1. 进入 小票打印 页面。
  2. 点击 添加打印机
  3. 填写 SN(必填)、KEY(可选)、名称、用途(前台/后厨)、联数、自动切刀、是否启用。
  4. 保存后,点击 测试打印 验证。
SHOT-BO-PRINTER-01 打印机列表
图:打印机列表(SHOT-BO-PRINTER-01)
SHOT-BO-PRINTER-02 添加/编辑打印机弹窗
图:添加/编辑打印机弹窗(SHOT-BO-PRINTER-02)

7. 商家端:排班与打卡/考勤

7.1 岗位管理(排班用)

  1. 进入 排班
  2. 在岗位区域点击 岗位管理(或相应入口)。
  3. 新增岗位:只需要填写 岗位名称 + 是否启用
SHOT-BO-ROLE-01 岗位管理
图:岗位管理(SHOT-BO-ROLE-01)

7.2 班次模板

  1. 在排班页进入 班次管理
  2. 新增班次:名称、开始时间、结束时间、排序、启用。
SHOT-BO-SHIFT-01 班次模板管理
图:班次模板管理(SHOT-BO-SHIFT-01)

7.3 月历排班(核心流程)

  1. 进入 排班,切换到 日历(月历) 视图。
  2. 切换月份:使用“上月/下月/本月”。
  3. 新增排班:在某天点击“+”,选择班次、员工、岗位,填写备注(可选),保存。
  4. 编辑/删除排班:点击排班条目进行编辑或删除。
  5. 查看打卡状态:排班条目会展示出勤状态(如已上班/已下班/迟到/旷工等)。
SHOT-BO-SCHED-01 排班月历页
图:排班月历页(SHOT-BO-SCHED-01)
SHOT-BO-SCHED-02 新增/编辑排班弹窗
图:新增/编辑排班弹窗(SHOT-BO-SCHED-02)

7.4 打卡(上班/下班)

  1. 员工使用自己的后台账号登录。
  2. 进入 打卡 页面(或排班页面中的打卡入口)。
  3. 在当天排班上点击 上班打卡;下班时点击 下班打卡
  4. 若配置了“下班超时自动打卡”:系统会在到点后自动补打下班卡(用于避免忘打卡)。
SHOT-BO-CLOCK-01 员工打卡页面
图:员工打卡页面(SHOT-BO-CLOCK-01)

8. 商家端:员工与权限(预设)

8.1 新增员工

  1. 超级管理员 登录后台。
  2. 进入 员工管理
  3. 点击 添加员工,填写用户名、初始密码、手机号(可选)。
  4. 选择权限:
    • 可以直接勾选权限;
    • 也可以先选择 权限预设(模板)自动填充,再手动微调。
  5. 保存后,可在列表中启用/禁用、重置密码或删除。
SHOT-BO-STAFF-01 员工管理列表
图:员工管理列表(SHOT-BO-STAFF-01)
SHOT-BO-STAFF-02 员工编辑弹窗
图:员工编辑弹窗(含权限预设下拉)(SHOT-BO-STAFF-02)

8.2 权限预设(模板)

  1. 进入员工管理后,点击 权限预设
  2. 点击 新增预设,填写名称、勾选权限、启用,保存。
  3. 在员工编辑弹窗里选择该预设,即可快速赋权。
SHOT-BO-PRESET-01 权限预设列表弹窗
图:权限预设列表弹窗(SHOT-BO-PRESET-01)
SHOT-BO-PRESET-02 新增/编辑预设弹窗
图:新增/编辑预设弹窗(权限勾选)(SHOT-BO-PRESET-02)

9. 商家端:店铺设置

  1. 进入 店铺设置
  2. 配置:店铺名称、地址、客服电话(小程序“联系商家”会用到)。
  3. 配置:打印、考勤、预约等开关与参数。
SHOT-BO-SET-01 店铺设置页
图:店铺设置页(SHOT-BO-SET-01)

10. 顾客端:进入与绑定手机号

10.1 进入小程序

  1. 用户通过微信扫码桌贴二维码或从微信入口进入小程序。
  2. 首次进入会自动登录(获取 openid/token)。
SHOT-MP-ENTRY-01 小程序首页
图:小程序首页/点餐页(SHOT-MP-ENTRY-01)

10.2 强制绑定手机号

  1. 当用户尝试点餐/支付/查看会员等操作时,若未绑定手机号,会弹出 手机号授权悬浮窗
  2. 点击授权,微信弹出手机号授权提示。
  3. 授权成功后,系统写入手机号并允许继续操作。
SHOT-MP-PHONE-01 手机号授权悬浮窗
图:手机号授权悬浮窗(SHOT-MP-PHONE-01)

11. 顾客端:点餐/购物车/确认订单

11.1 选菜与购物车

  1. 在点餐页选择分类与菜品。
  2. 有规格的菜品:先选择规格后加入购物车;已被禁用的规格选项不可勾选。
  3. 在购物车中可调整数量(部分页面支持在确认订单页调整数量)。
SHOT-MP-CART-01 购物车与规格选择
图:购物车与规格选择(SHOT-MP-CART-01)

11.2 进入确认订单页

  1. 点“去结算”进入 确认订单 页。
  2. 确认订单页可查看:菜品明细、数量、金额、优惠券、余额支付开关、加购区。
  3. 底部按钮:首次为“提交订单并支付”;若订单已创建未支付,为“继续支付/重新支付”。
SHOT-MP-CHECKOUT-01 确认订单页
图:确认订单页整体(SHOT-MP-CHECKOUT-01)

12. 顾客端:支付(微信/余额)与继续支付

12.1 微信支付

  1. 确认订单页保持余额支付关闭。
  2. 点击底部按钮发起支付。
  3. 支付成功后自动跳转到“我的订单”。

12.2 余额支付(储值支付)

  1. 确认订单页打开 余额支付 开关。
  2. 系统会校验:
    • 是否处于退卡处理中(是则禁用);
    • 余额是否足够(不足会提示并引导去充值)。
  3. 点击底部按钮,系统直接扣余额并完成支付。
SHOT-MP-BAL-01 余额支付开关
图:确认订单页-余额支付开关(SHOT-MP-BAL-01)

12.3 继续支付(从“我的订单 → 去支付”进入)

  1. 用户打开“我的订单”,在 待支付 订单上点击 去支付
  2. 系统会进入同一个 确认订单 页,并加载该订单明细(不是购物车)。
  3. 点击底部按钮继续支付。
  4. 如果用户在微信支付界面点取消,返回后底部按钮显示 重新支付,可再次点击继续。
SHOT-MP-REP-01 重新支付状态
图:确认订单页-重新支付状态(SHOT-MP-REP-01)

13. 顾客端:会员中心(会员状态/手机号/余额/充值/退卡)

13.1 进入会员中心

  1. 在底部“我的/会员入口”进入 会员中心 页面。
  2. 页面展示三项:会员状态、手机号、储值余额。
SHOT-MP-MEMBER-01 会员中心页
图:会员中心页(SHOT-MP-MEMBER-01)

13.2 充值(储值)

  1. 在会员中心点击 充值
  2. 选择一个充值档位(后台配置)。
  3. 拉起微信支付,成功后余额会更新。
SHOT-MP-TOPUP-01 充值档位选择
图:充值档位选择弹窗(SHOT-MP-TOPUP-01)

13.3 退卡(只退本金)

  1. 在会员中心点击 退卡
  2. 系统展示退卡预览:本金、赠送、已用赠送净额、预计可退金额。
  3. 确认提交后进入“退卡处理中”。
  4. 退卡处理中:禁止余额支付与充值。
SHOT-MP-CANCEL-01 退卡预览
图:退卡预览/确认(SHOT-MP-CANCEL-01)

14. 顾客端:预约(定金/尾款/核销码)

14.1 创建预约

  1. 进入预约模块,选择日期、开始时间、用餐时长、人数。
  2. 选择桌号(可选,取决于流程)。
  3. 必须选择预点菜品(用于备菜与定金计算)。
  4. 填写联系人与联系电话,提交预约。
SHOT-MP-RESV-01 预约创建页
图:预约创建页(SHOT-MP-RESV-01)

14.2 支付定金(微信/余额)

  1. 若预约需要定金,提交后会弹出支付选择(微信/余额)。
  2. 选择 余额支付 时,会显示“可用余额”;余额足够则直接扣款完成。
  3. 支付成功后,预约详情会生成核销码。
SHOT-MP-RESV-DEPO-01 定金支付选择
图:预约定金支付选择弹窗(SHOT-MP-RESV-DEPO-01)

14.3 支付尾款(微信/余额,取消可重新支付)

  1. 到店核销后,系统会生成尾款订单(尾款=总额-定金抵扣)。
  2. 在预约详情点击 支付尾款,选择微信或余额。
  3. 如果微信支付取消,页面会提示“已取消支付,可重新支付尾款”,按钮变为“重新支付尾款”。
SHOT-MP-RESV-FINAL-01 预约详情-尾款订单区
图:预约详情-尾款订单区(SHOT-MP-RESV-FINAL-01)
SHOT-MP-RESV-FINAL-02 尾款支付重试
图:尾款支付取消后的提示与重试按钮(SHOT-MP-RESV-FINAL-02)

15. 顾客端:我的订单(查看/取消/退款/去支付)

15.1 查看订单与状态筛选

  1. 进入 我的订单
  2. 切换 Tab:全部/待支付/制作中/已完成/已取消。
  3. 订单列表会自动刷新状态。
SHOT-MP-ORDERS-01 我的订单列表
图:我的订单列表(SHOT-MP-ORDERS-01)

15.2 去支付(复用确认订单页)

  1. 在待支付订单上点击 去支付
  2. 进入确认订单页并加载订单内容,点击继续支付。

15.3 取消订单

  1. 待支付订单可点击 取消
  2. 确认后订单状态变为已取消。

15.4 申请退款

  1. 已支付/制作中订单可点击 申请退款
  2. 输入退款原因提交。
  3. 订单状态变为 退款审核中;商家在后台处理同意/拒绝。
SHOT-MP-REFUND-01 申请退款弹窗
图:小程序申请退款弹窗(SHOT-MP-REFUND-01)

16. 常见问题与排查

现象可能原因处理方法
后台接口提示 403 Forbidden 当前账号没有权限 用超级管理员到“员工管理”勾选权限或套用权限预设
小程序提示必须绑定手机号 手机号未授权/未绑定 在弹出的手机号授权悬浮窗里授权
余额支付不可用 余额不足或退卡处理中 去会员中心充值;或等待退卡流程结束
取消支付后不知道怎么继续 用户取消微信支付 回到确认订单/预约详情页,点击“重新支付/继续支付”

17. 附录

本操作手册涵盖了点餐系统的全部功能模块,包括商家端管理和顾客端小程序的完整操作流程。如有疑问,可参考常见问题排查章节或联系技术支持。